mahala
Uploaded by
20 SLIDES
480 VUES
200LIKES

TOPICS

DESCRIPTION

TOPICS. PO UPLOAD Vendor stocks receipt Stocks Transfers (STOs) Stocks Issues (Dispatching CFA) Stocks Receipts (Receiving CFA). To remember…. Plant No. will always be 3640 All active stocks will reflect in Unrestricted Stocks ONLY

1 / 20

Télécharger la présentation

TOPICS

An Image/Link below is provided (as is) to download presentation Download Policy: Content on the Website is provided to you AS IS for your information and personal use and may not be sold / licensed / shared on other websites without getting consent from its author. Content is provided to you AS IS for your information and personal use only. Download presentation by click this link. While downloading, if for some reason you are not able to download a presentation, the publisher may have deleted the file from their server. During download, if you can't get a presentation, the file might be deleted by the publisher.

E N D

Presentation Transcript


  1. TOPICS • PO UPLOAD • Vendor stocks receipt • Stocks Transfers (STOs) • Stocks Issues (Dispatching CFA) • Stocks Receipts (Receiving CFA)

  2. To remember… • Plant No. will always be 3640 • All active stocks will reflect in Unrestricted Stocks ONLY • QI / Blocked / Returns stocks will not be used for transactions.

  3. Stocks receipt (Transaction Code - MIGO) Intimation of PO upload will be thru • PO No / Receiving Plant then PRESS ENTER

  4. MIGO • As required, complete/review the following fields: • • Delivery Note • • Bill of Lading (DOCKET NO) • • Header Text • • Select Line (column) 1, 2, 3 etc… (One product at a time) • • Qty in Delivery Note : enter quantity as per PO only. • • Go to Batch : Enter Batch No. / Mfg Dt/Expiry Dt (DD.MM.YYYY) • • Click Check Box (Item Ok) and then choose Line 2 for completing the next product

  5. Complete all the line items. • The OK column if ticked indicates all stocks are taken into the system. • Click “Check” on the top row and this will display any errors in the transactions. • Click (Save) or POST. • You have completed this transaction. Result • You have received goods into your inventory.

  6. Incase of multiple batches from the same product – follow the below steps – Make sure you are in correct line item and click on the icon as shown above . The screen will pop up as shown below

  7. Enter the qty and batch nos . click on Adopt .The Mfg date and expiry date need to be maintained in the individual line items

  8. Final display

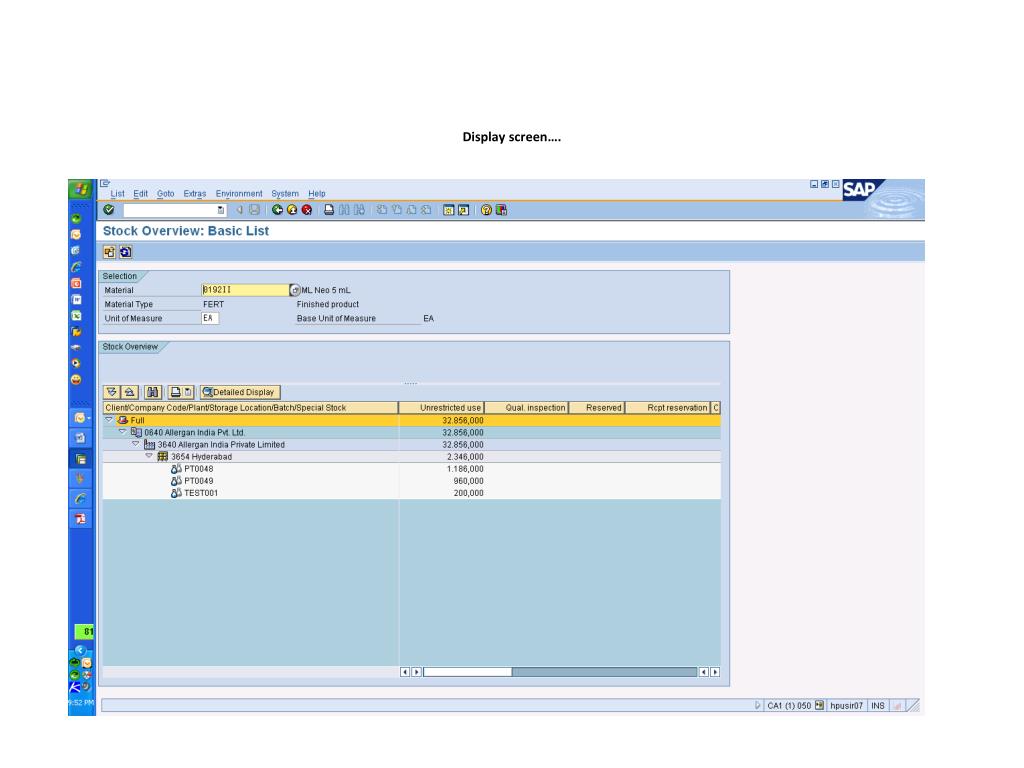
  9. For verification of your entries check in t-Code : MMBE Enter Material code / Plant / Storage location and Execute

  10. Display screen….

  11. View inventory - /nmb52

  12. STO (Stocks Transfers)STO confirmation from HO by mail Executing CFA VL10G for outbound posting Shipping Point 3640 Choose delivery date 3 months (band-width) Go to – Purchase Order TAB Enter – PO no. and Execute

  13. Next step – will take you to the following screen – Select the 1st ROW and then Click on Background -

  14. The below screen will be displayed with the confirmation of SD Doc (Last column) starting with 8 series and the reference is 10 digits. Clicking the SD Doc will take you to the below screen – Press enter

  15. View details

  16. /nvl02n Will automatically display the Shipping Doc Number. In the above tab Post goods Issue.

  17. Will display confirmation on delivery saved

More Related
SlideServe
Audio
Live Player
Audio Wave
Play slide audio to activate visualizer