ataret
PRESENTED BY
6 SLIDES
171 VUES
60 LIKES

Interface

DESCRIPTION

Sistema de monitorização comunica com sistema embebido através da interface estabelecida, obtendo a informação necessária. Embebido implementa interface para dar informação de estado dos sensores. Sistema de Monitor. Sistema Embebido. ... GetSensorState(). Interface.

1 / 6

Télécharger la présentation

Interface

An Image/Link below is provided (as is) to download presentation Download Policy: Content on the Website is provided to you AS IS for your information and personal use and may not be sold / licensed / shared on other websites without getting consent from its author. Content is provided to you AS IS for your information and personal use only. Download presentation by click this link. While downloading, if for some reason you are not able to download a presentation, the publisher may have deleted the file from their server. During download, if you can't get a presentation, the file might be deleted by the publisher.

E N D

Presentation Transcript


  1. Sistema de monitorização comunica com sistema embebido através da interface estabelecida, obtendo a informação necessária Embebido implementa interface para dar informação de estado dos sensores Sistema de Monitor. Sistema Embebido ... GetSensorState() ... Interface Local de Controlo de Velocidade Centro de Gestão Operacional Radar ... SetFrameRate() SetImgParams() GetImage() ... ANSR Sist. Gest. Eventos Interface ... EventTCP() EventFTP() EventWS() ... Interface Fabricantes de radares implementam interface definida em conjunto com a ANSR ANSR implementa interface responsável pelo envio de eventos nas tecnologias estabelecidas

  2. Uma vez que não é possível alterar os locais de controlo de velocidade já existentes o sistemas actual assume a responsabilidade de implementar as interfaces definidas Sistema de Monitor. LCV #1 ... GetSensorState() ... Interface ... Centro de Gestão Operacional LCV n ... SetFrameRate() SetImgParams() GetImage() ... ANSR Sist. Gest. Eventos Interface Sistema Existente Sistema Central CRIL ... EventTCP() EventFTP() EventWS() ... Interface A interface implementada pela ANSR deverá contemplar os requisitos para comunicação com os sistemas existentes

  3. ANSR define e comunica com interface que especifica as acções necessárias ao sistema externo para que este possa ser utilizado A interface deverá ser implementada por futuros sistemas que queiram participar no processo Futuro Sistema Adaptador Sistema de Monitor. HP OpenView ... GetDeviceState() ... ... IsDoorOpen() ... Interface Interface Sistema de Monitorização É implementado um adaptador capaz de reagir à interface estabelecida e de comunicar com o actual sistema de monitorização HP OpenView com o qual se pretende integrar

  4. ANSR define e comunica com interface que especifica as acções necessárias ao sistema externo para que este possa ser utilizado A interface deverá ser implementada por futuros sistemas que queiram participar no processo Futuro Sistema Adaptador ANSR Sist. Gest. Eventos IMTT ... Val_Matricula() ... ... Val_Plate() ... Interface Interface Sistema Validação Matriculas É implementado um adaptador capaz de reagir à interface estabelecida e de comunicar com o actual sistema do IMTT com o qual se pretende integrar

  5. Futuro Sistema Futuro Sistema Sistema Central VCI Sistema Central CRIL Sistema Central CML SCoT IMTT Sistema Gestão Contra Ordenações Sistema Validação Matriculas ANSR Centro de Gestão Operacional Futuro Sistema Policia Sistema Validação Contra Ordenações ... LCV #1 LCV n Interface Adaptador

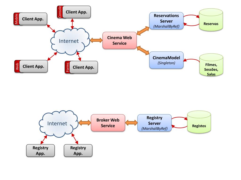
  6. Reservas Reservations Server (MarshallByRef) Client App. Console Client App. Mobile Internet Cinema Web Service CinemaModel (Singleton) Filmes, Sessões, Salas Client App. Web Client App. Forms Internet Registos Broker Web Service Registry Server (MarshallByRef) Registry App. Registry App.

More Related