teal
Uploaded by
19 SLIDES
333 VUES
190LIKES

The chado genetics module

DESCRIPTION

This document outlines the advancements in the Chado genetics module presented during the GMOD Meeting on April 26, 2004, in Cambridge, MA. It describes various dependencies and functionalities of the Chado module, including data handling for genetic expression, genotype variations, and organism information linked through diverse identifiers and terms. The integration of common phenotypic classes and characteristics, as well as descriptions of allele types and their relationships, is highlighted, providing a comprehensive view for researchers in genetics and genomics.

1 / 19

Télécharger la présentation

The chado genetics module

An Image/Link below is provided (as is) to download presentation Download Policy: Content on the Website is provided to you AS IS for your information and personal use and may not be sold / licensed / shared on other websites without getting consent from its author. Content is provided to you AS IS for your information and personal use only. Download presentation by click this link. While downloading, if for some reason you are not able to download a presentation, the publisher may have deleted the file from their server. During download, if you can't get a presentation, the file might be deleted by the publisher.

E N D

Presentation Transcript


  1. The chado genetics module new and improved V GMOD Meeting 4/26/2004 Cambridge, MA David Emmert FlyBase - Harvard emmert@morgan.harvard.edu

  2. chado module dependencies organism general (dbxref) map pub sequence genetic expression cv companalysis

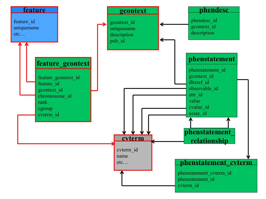
  3. gcontext_id uniquename description pub_id gcontext phendesc_id gcontext_id description phendesc feature_id uniquename etc… feature feature_gcontext_id feature_id gcontext_id chromosome_id rank cgroup cvterm_id feature_gcontext cvterm_id name etc… cvterm phenstatement_cvterm_id phenstatement_id cvterm_id phenstatement_cvterm phenstatement_id gcontext_id dbxref_id observable_id attr_id value cvalue_id assay_id phenstatement gcontext_ relationship phenstatement_ relationship

  4. phendesc_id gcontext_id description phendesc gcontext_id uniquename description pub_id gcontext gcontext_ relationship phenstatement_cvterm_id phenstatement_id cvterm_id phenstatement_cvterm phenstatement_id gcontext_id dbxref_id observable_id attr_id value cvalue_id assay_id phenstatement feature_id uniquename etc… feature feature_gcontext_id feature_id gcontext_id chromosome_id rank cgroup cvterm_id feature_gcontext cvterm_id name etc… cvterm phenstatement_ relationship

  5. gcontext_id uniquename description pub_id gcontext rank can be used for n-ploid organisms. cgroup can be used for distinguishing chromosomal groups feature_id uniquename etc… feature feature_gcontext_id feature_id gcontext_id chromosome_id rank cgroup cvterm_id feature_gcontext cvterm_id name etc… cvterm

  6. gcontext_id uniquename description pub_id gcontext feature_id uniquename etc… feature feature_gcontext_id feature_id gcontext_id chromosome_id rank cgroup cvterm_id feature_gcontext cvterm_id name etc… cvterm Partial Genotype (aka: allele) ab[2] ab[2] f_g rank=0 cgroup=0 gcontext ab[2]

  7. gcontext_id uniquename description pub_id gcontext feature_id uniquename etc… feature feature_gcontext_id feature_id gcontext_id chromosome_id rank cgroup cvterm_id feature_gcontext cvterm_id name etc… cvterm Simple Stock Genotype ab[2]/T(Y;2)E ab[2] T(Y;2)E f_g f_g rank=1 cgroup=0 rank=0 cgroup=0 ab[2]/T(Y;2)E

  8. gcontext_id uniquename description pub_id gcontext Adv[1] feature_id uniquename etc… feature feature_gcontext_id feature_id gcontext_id chromosome_id rank cgroup cvterm_id feature_gcontext cvterm_id name etc… cvterm f_g Stock Genotype I: P{hsFLP}1, w[1118]; Adv[1]/CyO P{hsFLP}1 w[1118] CyO rank=0 cgroup=0 rank=0 cgroup=1 f_g f_g f_g rank=0 cgroup=0 rank=1 cgroup=1 P{hsFLP}1, w[1118]; Adv[1]/CyO

  9. Stock Genotype II: gt[13z]/Dp(1;2;Y)w[+]/C(1)DX, y[1] f[1] gcontext_id uniquename description pub_id gcontext gt[13z] Dp(1;2;Y)w[+] C(1)DX y[1] f[1] cvterm feature_gcontext cvterm_id name etc… feature feature_id uniquename etc… feature_gcontext_id feature_id gcontext_id chromosome_id rank cgroup cvterm_id rank=1 cgroup=0 rank=2 cgroup=0 rank=0 cgroup=0 rank=0 cgroup=0 f_g f_g f_g f_g f_g rank=0 cgroup=0 gt[13z]/Dp(1;2;Y)w[+]/C(1)DX,y[1] f[1]

  10. gcontext_id uniquename description pub_id gcontext phendesc_id gcontext_id description phendesc feature_id uniquename etc… feature feature_gcontext_id feature_id gcontext_id chromosome_id rank cgroup cvterm_id feature_gcontext cvterm_id name etc… cvterm phenstatement_cvterm_id phenstatement_id cvterm_id phenstatement_cvterm phenstatement_id gcontext_id dbxref_id observable_id attr_id value cvalue_id assay_id phenstatement phenstatement_ relationship

  11. gcontext_id uniquename description pub_id gcontext phendesc_id gcontext_id description phendesc feature_id uniquename etc… feature feature_gcontext_id feature_id gcontext_id chromosome_id rank cgroup cvterm_id feature_gcontext cvterm_id name etc… cvterm phenstatement_cvterm_id phenstatement_id cvterm_id phenstatement_cvterm phenstatement_id gcontext_id dbxref_id observable_id attr_id value cvalue_id assay_id phenstatement phenstatement_ relationship

  12. Allele phenotype Act-88F1 Phenotypic class: flightless | dominant gcontext_id uniquename description pub_id gcontext phendesc_id gcontext_id description phendesc phenstatement phenstatement_id gcontext_id dbxref_id observable_id attr_id value cvalue_id assay_id phenstatement_cvterm cvterm cvterm_id name etc… phenstatement_cvterm_id phenstatement_id cvterm_id rank** phenstatement_ relationship gcontext Act-88F1 phenstatement attr_id cvalue_id cvterm “flightless” cvterm “dominant”

  13. Allele phenotype alpha-specrg41 Phenotypic class: lethal | larval | recessive phendesc_id gcontext_id description gcontext_id uniquename description pub_id gcontext phendesc phenstatement_id gcontext_id dbxref_id observable_id attr_id value cvalue_id assay_id phenstatement_cvterm_id phenstatement_id cvterm_id rank** cvterm cvterm_id name etc… phenstatement phenstatement_cvterm phenstatement_ relationship cvterm “lethal” cvterm “larval” cvterm “recessive” gcontext alpha-specrg41 phenstatement attr_id cvalue_id observable_id

  14. Allele phenotype alphaTub67Tom-3a Phenotypic class: lethal | embryonic | dominant | maternal effect | conditional cs gcontext_id uniquename description pub_id gcontext phendesc_id gcontext_id description phendesc cvterm_id name etc… cvterm phenstatement_cvterm_id phenstatement_id cvterm_id rank** phenstatement_cvterm phenstatement_id gcontext_id dbxref_id observable_id attr_id value cvalue_id assay_id phenstatement p_c p_c phenstatement_ relationship gcontext alphaTub67Tom-3a phenstatement attr_id cvalue_id obs_id cvterm “lethal” cvterm “embryonic” cvterm “dominant” rank=1 rank=2 cvterm “maternal effect” cvterm “conditional cs”

  15. Allele phenotype alphaTub67Tom-3a Phenotypic manifest in: embryonic peripheral nervous system | maternal effect phendesc_id gcontext_id description gcontext_id uniquename description pub_id gcontext phendesc phenstatement_id gcontext_id dbxref_id observable_id attr_id value cvalue_id assay_id phenstatement_cvterm_id phenstatement_id cvterm_id rank** cvterm cvterm_id name etc… phenstatement phenstatement_cvterm p_c phenstatement_ relationship gcontext alphaTub67Tom-3a phenstatement observable_id rank=1 cvterm “embryonic peripheral nervous system” cvterm “maternal effect”

  16. Transheterozygous phenotype: fafBX3/fafFO8 Phenotypic class: visible gcontext_id uniquename description pub_id gcontext phendesc phendesc_id gcontext_id description fafBX3 fafFO8 phenstatement cvterm phenstatement_cvterm_id phenstatement_id cvterm_id rank** phenstatement_id gcontext_id dbxref_id observable_id attr_id value cvalue_id assay_id cvterm_id name etc… phenstatement_cvterm gcontext fafBX3/fafFO8 phenstatement phenstatement_ relationship attr_id cvterm “visible”

  17. gcontext_id uniquename description pub_id gcontext phendesc_id gcontext_id description phendesc gcontext_ relationship cvterm_id name etc… cvterm phenstatement_cvterm_id phenstatement_id cvterm_id rank** phenstatement_cvterm phenstatement_id gcontext_id dbxref_id observable_id attr_id value cvalue_id assay_id phenstatement feature_id uniquename etc… feature feature_gcontext_id feature_id gcontext_id chromosome_id rank cgroup cvterm_id feature_gcontext phenstatement_ relationship

  18. Genetic Interactions “wg1 has a wing phenotype that is enhanced by dpp1” FlyBase Curation for wg1: visible, enhanceable { dpp[1] } g_r dpp1 wg1 gcontext wg1 objectgc_id subjectgc_id gcontext dpp1 phenstatement cvterm “enhances” cvterm “visible”

  19. Acknowledgements • genetic module design team • Chris Mungall (BDGP - Berkeley) • Pinglei Zhou (FlyBase - Harvard) • Aubrey de Grey (FlyBase - Cambridge) • Bill Gelbart (PI, FlyBase) • Stan Letovsky (FlyBase - Harvard) • FlyBase Curators at Cambridge and Harvard • GMOD • Scott, Lincoln, Everybody who’s helped / commented

More Related